Amenajarea bazinului hidrografic Bistrita-lacul Izvoru Muntelui
Asezare:
Lacul Izvoru Muntelui-cel mai mare lac de pe raurile interioare ale Romaniei a reprezentat inca de la aparitie o zona de interes in domeniul cercetarilor stiintifice.
Lacul de acumulare 'Izvoru Muntelui', cunoscut si sub numele de 'lacul Bicaz', este cel mai mare lac artificial (antropic) amenajat pe raurile interioare din Romania. Situat pe cursul superior al raului Bistrita, (fig.1), lacul s-a format ca urmare a construirii barajului hidroenergetic cu acelasi nume. Din el se alimenteaza centrala hidroelectrica Bicaz-Stejaru, echipata cu sase generatoare.

Fig.1: Amplasarea lacului
Aspecte generale cu privire la Izvoru Muntelui
Pe cuprinsul bazinului hidrografic al lacului (4035 km2) se realizeaza o inaltime medie a reliefului de circa 1100 m. Diferenta maxima de altitudine este de aproximativ 1800 m (intre Varful Inau, 2280 m, si cota fundului lacului la baraj de 425 m). Aceasta determina o etajare climatica ce are repercursiuni importante in regimul hidrologic al lacului.
Din punct de vedere a temperaturii aerului, zona lacului se inscrie in treapta climatica montana moderat de calda (temperatura medie anuala de 7 ÷ 7,5sC) cu ierni balnde (temperatura medie a lunii ianuarie -4 ÷ -5°C) si veri moderat de calde (temperatura medie a lunii iulie, 16,5 ÷ 17°C). Diferentele temperaturii aerului din zona lacului sunt strans legate de termica suprafetei acvatice, ale carei variatii oglindesc particularitatile schimbului caloric dintre apa si atmosfera. Cercetarile au aratat ca in Octombrie continutul de caldura raportat la m3 de apa este maxim in acest lac. Ca efect al inertiei termice a lacului, temperatura maxima medie a aerului, cea mai ridicata, se produce in August si nu in Iulie.
Regimul transparentei apei lacului este conditionat in principal de dezvoltarea longitudinala a lui, deci de adancimile crescande din amonte spre aval si de modul particular de alimentare cu apa.
Valorile cele mai mari ale transparentei apei, care pot ajunge pana la 6 m in sectiunile baraj si Ruginesti si 3 m in sectiunea Coada lacului, se intalnesc in lunile septembrie si octombrie ca urmare a precipitatiilor scazute din aceasta perioada.
Luminozitatea apei reprezinta un alt factor fizic important al apei lacurilor, care ajuta la explicarea unor procese biotice. Pe baza masuratorilor de penetratie a luminii in apa lacului aIzvoru Muntelui - Bicaz s-au constatat existenta unor mari diferentieri in ceea ce priveste intensitatea luminoasa intre straturile superficiale si profunde, fapt care determina conditii fizice net diferite pentru dezvoltarea vietii, intre orizonturi apropiate ca adancime; prezenta in lac a unei zone afotice (lipsite complet de lumina), pusa in evidenta la adincimi ce depasesc 35-40 m; variatia longitudinala a iluminarii prezinta un paralelism cu cea a transparantei, grosimea stratului luminos crescand din amonte spre aval.
Regimul termic si de inghet al apei din lacuri este rezultatul unui complex de factori care actioneaza simultan asupra maselor de apa acumulate in cuvetele lacustre. In cazul lacului Izvoru Muntelui - Bicaz, rolul hotarator asupra regimului termic si de inghet il au factorii care se refera in principal la modul de alimentare si dinamica masei de apa, precum si la pozitia sa geografica
Lacul Izvoru Muntelui-componenta a mediului natural
Amenajarile hidroenergetice constituie un exemplu de folosinta complexa, deoarece apa acumulata intr-un lac artificial poate fi folosita in acelasi timp pentru producerea de energie, alimentarea cu apa a zonelor agricole (irigatii), alimentarea cu apa potabila sau industriala a centrelor apropiate, piscicultura, combaterea eroziunii solului,agrement, etc.
Exemple de folosinta complexa a apelor il constituie: amenajarea hidroenergetica a raului Ages, amenajarea Bistritei in sectorul Bicaz, etc.
De exemplu, la Amenajarea Bistritei in sectorul Bicaz, datorita lacului de acumulare de la Izvoru Muntelui, in afara efectului energetic se satisfac si alte necesitati ale economiei nationale, cum ar fi: irigarea a 300 000 hectare teren agricol in campia Baraganului, atenuarea cu 60% a debitelor catastrofale ce se produceau pe valea Bistritei si Siretului, alimentarea cu apa a centrelor industriale din aval de hidrocentrala Bicaz (Roznov, Savinesti.
Centrala Stejaru este de tip semiaerian si cuprinde 6 grupuri generatoare de fabricatie ceha, cu turbine Francis cu ax vertical: 4 turbine cu o putere de 27,50 MW si 2 turbine de 50 MW. Pentru manevrarea unor elemente ale agregatelor este necesara cuplarea celor doua poduri rulante, fiecare de 125 tone sarcina. Apa turbinata este evacuata intr-un bazin de linistire din aval, de unde, printr-un canal de fuga de 1.185 m, ajunge in lacul Pangarati.
Lacurile, indiferent de originea lor, sunt componente ale mediului geografic. Lacurile de baraj antropic este in relatie cu mai multe sisteme: solar de la care primeste energia calorica, atmosferic, (precipitatii, evaporatie, vant, etc.), relief (substrat litologic, forme de relief), hidrologic (intrarile si iesirile de apa) si cel socio-economic, (fig.2).
Modificari produse de lacul de baraj antropic asupra mediului:
|
Sistemul fizico-geografic |
Sistemul biologic |
Sistemul socio-economic |
|
Geologie, relief |
Flora: disparitia speciilor |
Utilizarea terenurilor |
|
Hidrografie: modificarea: regimului de scurgere a raului, calitatii apei, |
Fauna: retragerea sau disparitia speciilor; etc. |
Asezarile omenesti: stramutarea unor asezari, modificarea lor |
|
Topoclima, Soluri, |
Aparitia unor noi biahidrocenoze lacustre |
Efecte socio-economice: energie,irigatii,piscicultura, etc. |
Fig.2: Relatiile dintre lacul de baraj
antropic si sistemele inconjuratoare
Lacul Izvoru Muntelui-factor de influenta antropica complexa in morfogeneza actuala a vaii Bistrita
Raul Bistrita, cu o lungime de 290 km isi colecteaza apele de pe o suprafata de 6 974 km2 in sectiunea de inchidere de la confluenta cu Siretul; bazinul Bistritei reprezinta 15% din bazinul total al Siretului, iar volumul mediu al scurgerii reprezinta 25%.
Lacul s-a format in anul 1960-1961 si este un baraj de greutate, format din roci stancoase, barajul are inaltimea de 127 m din care adancimea apei este de 94 m. Evacuarea se face prin 4 vane de 11,5 m fiecare, cu o inaltime a apei de 7 m si 4 goliri de fund cu diametrul de 2,5 m.
Lacul format prin acest baraj are un Vt=1,230 milioane m3, lungimea 35 km, latimea maxima 2 km si o suprafata la nivel maxim de 3,300 ha. Priza de captare a apei se afla la 46 m adancime fata de nivelul maxim. De aici apa este condusa printr-un tunel lung de 4,8 km si cu diametrul de 7 m la castelul de echilibru, de aici apa este apoi dirijata prin doua conducte fortate pana la cele sase grupuri de turbine. Dupa uzinare apa este redata in circuitul din Valea Bistritei, printr-un canal de 1,2 km care se varsa in lacul Pangarati.
Priza de apa (cu 4 deschideri) pentru tunelul de aductiune se afla la 1,5 km departare de baraj, galeria de aductiune strabatand muntele Botosanu asigurand transportul apei spre centrala electrica 'V.I. Lenin' de la Stejaru, astazi C.H.E. 'Dimitrie Leonida' (situata la 15 km pe firul natural al raului Bistrita). Castelul de echilibru, amplasat pe axul tunelului de aductiune, are o inaltime de 86 m si este format din doua camere: una superioara, aeriana, cu inaltimea de 17,00 m si diafragma cu Øi=33,00 m si un put de 70 m adancime cu un Øi=23,00 m. Fundul castelului are o geometrie speciala, cu vute laterale, pentru disiparea energiei.
Galeria de aductiune de 4.655 m lungime cu Øi=7,00 m a
fost executata in conditii geologice foarte dificile si a fost
conceputa cu o camasuiala dubla din beton, un strat
exterior din beton simplu si unul interior din beton armat. Ultimii 424 m
ai galeriei sunt blindati cu tolametalica.
Trecerea de la galeria de
aductiune la conductele fortate se face printr-o piesa metalica
tip pantalon, ce cantareste 60 de tone si care este
inglobata intr-un masiv de beton. Conducta fortata
(vizibila de pe drumul national DN15D) are o cadere de 90 m
si este constituita din 2 fire cu diametrul variabil 4.2 - 3.8 m,
incastrate in doua masive de ancoraj, (3 foto.1 si fig.3). Ca
folosinte pricipale: alimentare cu
apa, energie electrica. Debit
deversor 2400 mc/s; Tip deversor
-cu vane administrator HIDROELECTRICA S.A. proiectant I.S.P.H, (foto 2, fig.4).
Din punct de vedere geologic se afla situat in marea unitate a structurilor de flis, iar sub aspect geomorfologic, lacul ocupa un sector de vale. Valea are un aspect general asimetric, in sensul ca versantul stang este prelung, cu o energie de sub 400-500m si versantul drept este mai energic, cu o fragmentare mai mare, iar Masivul Ceahlau domina cu peste 1400 m suprafata lacului, (foto 3 si 4).
Este cunoscut faptul ca aparitia lacurilor artificiale duce la modificarea echilibrului creat in regimul apelor subterane. In cazul lacului de acumulare Izvoru Muntelui - Bicaz, apele subterane din zona limitrofa sunt de mica importanta. Sunt cantonate in cea mai mare parte in depozitele deluviale ale versantilor vaii cu care vine in contact lacul si se caracterizeaza prin panze discontinui de apa locale, alimentate in cea mai parte a anului din ploi si zapezi, care in perioada calda isi micsoreaza considerabil debitul, pentru ca in timpul secetelor aportul lor sa fie nul. De cele mai multe ori apar in fiecare zi sub forma unor mici izvoare sau zone mlastinoase.

Foto 1: barajul Izvoru Muntelui

Fig.3: Plan de situatie-barajul Izvoru Muntelui


Foto 2, fig. 4: Sectiune-barajul Izvoru Muntelui

Foto 3: Lacul Izvoru Muntelui

Foto 4: Lacul Izvoru Muntelui
Barajul Izvoru Muntelui-prag extrinsec in sistemul in casacada al raului
Ocupandu-ne de efectul barajului, ne intereseaza, starea actuala a profilului raului, in acest sens se poate spune ca raul Bistrita are un profil de echilibru sau "grade", in sensul ca evolutia sa oscileaza in jurul unei stari medii, inscrisa pe fondul morfoclimatic al unei parti a Holocenului. Discontinuitatea presupune continuitate si o reintroducere in "continuitate" implica un regulator. In cazul de fata, existenta pragurilor ca element de discontinuitate implica actiunea feedback-ului negativ (ca mecanism de manifestare al regulatorului), care poate forta sistemul pentru a se ajusta in "intregime", la starea de echilibru dinamic. Aceasta se realizeaza prin traversarea ireversibila a pragului, ceea ce are loc in secventa finala a timpului de influenta in morfogeneza (Ichim, Radoane, 1980). Rolul de prag, in cazul sistemelor geomorfologice, poate fi indeplinit si de o variabila morfologica care capata si semnificatia de "regulator". Cu alte cuvinte, actioneaza asupra intrarii in sistem si influenteaza iesirea, fie prin determinarea stocarii unei parti din masa si energie, fie prin a crea un transfer al intrarii spre iesire. Pragul indeplineste aceasta functie in asa numitele sisteme de cascada, subordonate sistemelor proces-raspuns.
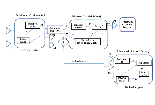
Sistemul de cascada presupune mai multe sisteme morfologice legate intre ele prin cascada de masa si energie. In sistemul de cascada al albiei raului Bistrita in zona amenajata, ilustrat la nivelul transferului de debit lichid in solid (fig.4) rolul principal este indeplinit de baraj, care, prin comportarea sa ca prag, retine o parte importanta din scurgerea lichida (Qi) si, aproape in intregime, scurgerea solida (Ri).
Cu totul exceptional (in viituri), barajul este traversat de o parte redusa din scurgerea lichida (Qb) si solida (Rb). Transferul masei de apa este asigurat prin consumul uzinal (Qu), care, printr-un sistem tunel canal, ajunge la Pangarati, la circa 15 km aval de baraj. Transferul de debit solid, practic, nu mai continua. Este stocat, aproape in intregime, in lac.
La nivelul profilului raului Bistrita si al principalilor afluenti din zona lacului, sistemele morfologice ce compun sistemul in cascada al zonei amenajate, sunt: sistemul albiei amonte de lac; sistemul cuvetei lacului; sistemul albiei minore aval de lac.
Sistemul proces-raspuns, ca structura ierarhica superioara, implica si evolutia sistemului, iar buclele de feedback sunt cele care redau principalele tendinte ale schimbarilor.
Astfel, amenajarea barajului determina stocajul de apa, a carei crestere urmareste o curba asemanatoare curbei de capacitate a lacului si este tipica feedback-ului pozitiv. In momentul cand s-a realizat acumularea, omul actioneaza asupra ei prin consum si actiunea de feedback-ului devine negativa. In acest mod, putem vorbi ca la nivelul transferului scurgerii lichide s-a realizat un echilibru, sub controlul omului, intre intrare-iesire, materializat in variatiile de nivel ale lacului, deci s-a realizat autoreglarea sistemului in ce priveste scurgerea lichida.
Nu acelasi lucru este posibil in cazul stocajului de debit solid; acesta se acumuleaza in bazinul lacustru fara a exista o posibilitate naturala pentru a fi transferat mai departe.
In subsistemul al cuvetei lacului (fig.4), in timpul cand barajul este functional, dezvoltarea exponentiala a deltelor reduce - volumul de apa din lac, dar duce la marirea + distantei de migrare a remuului, care favorizeaza + acumularea regresiva sau agradarea progresiva, iar aceasta se intoarce cu sens pozitiv + asupra migrarii in continuare a deltei spre baraj. Este o bucla de feedback pozitiv.
Evolutia subsistemului albiei in amonte de lac este, de asemenea dominata de feedback-ul pozitiv: acumularea regresiva determinata de fenomenul de remuu duce la reducerea - pantei raului, fenomen ce diminueaza - transportul solid si favorizeaza + acumularea regresiva.
In subsistemul albiei din aval de baraj, tendinta de evolutie este exprimata la nivelul buclei de feedback negativ: prin reducerea scurgerii lichide si solide: aportul de debit solid al tributarilor determina + agradarea albiei, care duce la cresterea + pantei raului si + puterii raului, crestere ce diminueaza - tendinta de agradare.
Fig.4: Structura canonica a sistemului in
cascada a albiei raului Bistrita in zona amenajata.
Sistemul morfologic al cuvetei lacului
Criteriile de separare ale componentelor sistemului morfologic al cuvetei lacului Izvoru Muntelui au fost tipul si intensitatea proceselor morfodinamice, detasate pe baza pragurilor de discontinuitate dinamica. Aceste componente sunt:
-aria de sedimentare lacustra;
-aria de sedimentare fluvio-lacustra (delte);
-aria de abraziune lacustra (tarmuri).
La cota de 480 m (nivelul minim inregistrat al lacului) functioneaza un prag de discontinuitate dinamica in distributia sedimentelor. Aceasta se reflecta in variatia grosimii, granumelotriei, stratificatiei, structurii si greutatii volumetrice ale sedimentelor, iar corelatiile intre aceste caracteristici si adancimea apei lacului evidentiaza clar acest prag.
Zonele de confluenta ale lacului de baraj cu principalii afluenti reprezinta arii de sedimentare ale aluviunilor transportate de rauri si sunt partile cele mai active in ce priveste ritmul schimbarii morfologiei cuvetei si a reducerii capacitatii lacurilor. Toate aceste consecinte se datoreaza procesului, mai mult sau mai putin activ, de formare a deltelor. Reamintim ca o delta este definita drept un depozit sedimentar construit de scurgerea jet intr-o masa permanenta de apa.
Cea de-a treia componenta a sistemului geomorfologic al cuvetei lacului Izvoru Muntelui este reprezentata de tarmuri si detine 21% din arealul cuvetei. Tarmul reprezinta zona de migrare a liniei de contact dintre apa si uscat. Elementele morfologice ce apartin domeniului de abraziune a fasiei de tarm a lacului Izvoru Muntelui sunt falezele si taluzul.
Efectul barajului Izvoru Muntelui asupra morfologiei albiei Bistritei
Evolutia albiilor in aval de baraje este conditionata de schimbarile ce au loc in regimul scurgerii lichide si solide. Amenajarea barajului Izvoru Muntelui pe raul Bistrita a insemnat o reducere a scurgerii de peste 4 ori. Un model conceptual propus de Grant reda sugestiv combinarea factorilor din bazin, amonte de baraj, in controlul morfologiei albiei, aval de baraj, (fig.5).
Fig.5: Modelul conceptual al legaturilor
ierarhice ce influenteaza albia raului
La scara intregului bazin, factorul geologic (roca, structura, etc) interactioneaza cu climatul pentru a produce o anumita morfologie. Regimul hodrologic al bazinului hidrografic rezulta din corelatia dintre relief si climat.
Toti acesti factori si interdependenta lor determina tipul de transport de aluviuni si apoi, tipul morfologic de albie. Aparitia unui baraj intrerupe brusc acest transfer si se creeaza o alta ierarhie de factori pentru controlul unei albii puternic modificata aval de baraj. Morfologia albiei de rau la amenajarea barajului Izvoru Muntelui, pe Bistrita, este caracterizata prin doua procese importante: adancimea sau degradarea si suprainaltarea sau agradarea.
In aval de baraj, raul Bistrita strabate o vale ingusta, cu latimi ce variaza intre 300-1000 m, la nivelul teraselor inferioare, si o panta medie a suprafetei luncii de 3,7 %o, albia Bistritei putand fi interpretata ca o albie sinuoasa. Masuratorile pe albia raului Bistrita in aria de depunere de la coada lacului, dupa 17 ani, au evidentiat o reducere a pantei raului cu 0,2 %.
Albia aval de baraj s-a modificat prin adancime, latime, panta, forma in plan, la inchiderea barajului albia este modificata prin agradare, unde a inregistrat 0,33 m. Agradarea se datoreaza intrarii de aluviuni prin intermediul raurilor afluente intre barajului Izvoru Muntelui si confluenta cu lacul Pangarati.
Lacurile de baraj trebuie considerate ca parti integrate in sistemul morfodinamic fluvial din urmatoarele motive:
-ele se constituie ca prag cu caracter temporar in evolutia profilului longitudinal al raurilor si transversal al vailor, in sectorul de formare al lacurilor;
-sunt supuse la transformari prin evolutia aceluiasi sistem fluvial intr-un timp scurt in raport cu lacurile naturale.
Obiective propuse pentru o mai buna gospodarire a lacului:
-stabilirea modului de folosirea a apelor, protectia apelor impotriva poluarii, impurificarii si epuizarii, prevenirea si lichidarea efectelor distructive ale apelor;
-planificarea masurilor privind folosirea si protectia apelor, prevenirea si lichidarea efectelor lor distructive;
-aprobarea schemelor de folosire complexa si de protectie a apelor, a balantelor de gospodarire a apelor;
-exercitarea controlului de stat asupra folosirii si protectiei apelor;
-respectarea de catre toate persoanele juridice si fizice, indiferent de forma de proprietate, a modului stabilit de folosire a apelor;
-executarea obligatiunilor si prescriptiilor privind protectia apelor, prevenirea si lichidarea efectelor lor distructive, respectarea regulilor de tinere a evidentei apelor, precum si altor reguli, stabilite de legislatia apelor.
Controlul de stat asupra folosirii si protectiei apelor este exercitat de catre organele pentru protectia mediului inconjurator (denumite in continuare autoritatile pentru mediu) si de organele de stat, autorizate in mod special in acest scop, in conformitate cu legislatia in vigoare.
|
Politica de confidentialitate |
| Copyright ©
2026 - Toate drepturile rezervate. Toate documentele au caracter informativ cu scop educational. |
Personaje din literatura |
| Baltagul – caracterizarea personajelor |
| Caracterizare Alexandru Lapusneanul |
| Caracterizarea lui Gavilescu |
| Caracterizarea personajelor negative din basmul |
Tehnica si mecanica |
| Cuplaje - definitii. notatii. exemple. repere istorice. |
| Actionare macara |
| Reprezentarea si cotarea filetelor |
Geografie |
| Turismul pe terra |
| Vulcanii Și mediul |
| Padurile pe terra si industrializarea lemnului |
| Termeni si conditii |
| Contact |
| Creeaza si tu |